슈나이더 일렉트릭, ARC 자문그룹의 범용 자동화 보고서에 솔루션 채택
파일럿 테스트 결과 단위당 100만 달러의 자본 및 운영 비용 절감 효과 확인
(본 칼럼은 타입캐스트 인공지능 아나운서의 목소리로도 들으실 수 있습니다)

슈나이더 일렉트릭(한국지사 대표 김경록)의 ‘에코스트럭처 오토메이션 엑스퍼트 (EcoStruxure Automation Expert)’가 업계를 선도하는 기술 시장조사 기관인 ARC 자문 그룹 (ARC Advisory Group)의 범용 자동화 보고서에 소개됐다.
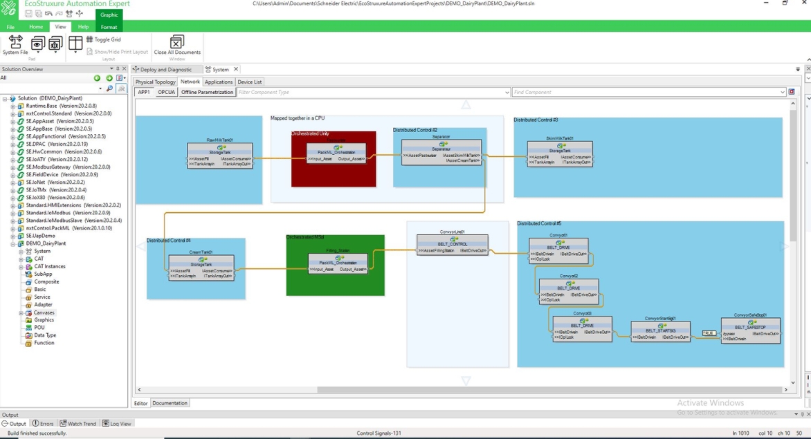
ARC 범용 자동화 보고서(The Road to Universal Automation)에 따르면 슈나이더일렉트릭의 에코스트럭처 오토메이션 엑스퍼트 (EcoStruxure Automation Expert)는 범용 자동화 원칙과 IEC 61499 표준을 기반으로 높은 생산성의 제어 시스템 설계 도구 역할을 수행한다.
그렇다면 ARC 범용 자동화 보고서에 소개된 슈나이더 일렉트릭의 솔루션이 의미하는 것은 무엇인지 살펴보자.
이 솔루션의 가장 큰 특징은 자동화 소프트웨어 구성요소에서의 플러그 앤 프로듀스(plug-and-produce)로 대별된다. 이는 범용의 유니버설 자동화 소프트웨어의 주요 특징이다. 시스템 가동중에 특정 디바이스를 교체하거나 프로그램을 수정/교체하더라도 시스템 중단없이 곧바로 실시간 제품 생산이 유지되는 것이 가능하다. 따라서 현재의 개인 맞춤형 개별 제품 생산이 자연스럽게 달성된다.
또한 표준화된 자동화 시스템 레이어(Automation system layer)도 중요하다. 이는 인터페이스 표준화를 통해 하드웨어의 상호 가동 호환성을 증명해 주는 것이다. 따라서 표준인증된 제품은 브랜드에 영향을 받지 않고, 누구나 선택하여 시스템에 쉽게 투여하여 사용할 수 있다.
업계에 따르면, 최종사용자(End User)는 설치 기반 서비스에 매년 200 ~ 300 억 달러 (한화 21조 ~ 32조)의 비용을 지출하는 것으로 나타났다. 이러한 지출 비용의 상당부분은 표준화된 자동화 레이어를 통해 절감이 가능하다. 이는 그 동안 공급업체 주도로 이루어졌던 제조 시스템이 최종사용자와 수요자의 주도로 선택이 가능한 방식으로 변화된다는 것을 의미한다. 하드웨어 공급업체의 진입장벽을 낮추고, 자동화 혁신을 통해 엔지니어링 시간을 절약할 수 있다.
전문 기술을 갖춘 프로세스 엔지니어 및 기술자는 레거시 코드(legacy code)를 다시 작성하지 않고 표준화를 통해 비용 절감, 생산 개선 및 비즈니스 변수에 집중할 수 있다. 새로운 소프트웨어 도구 및 기술은 소프트웨어 기반으로 정의된 자동화 시스템의 미래를 구현할 수 있게 한다.

ARC의 해리 포브스(Harry Forbes) 는 “산업 환경에서 하드웨어와 소프트웨어를 분리함으로써 조직은 운영의 설계 및 관리를 자동화하고 제어할 수 있게 돼 인더스트리4.0으로의 진전을 이행 할 수 있다”고 밝혔다. 그는 또한 “슈나이더 일렉트릭 에코스트럭처 오토메이션 엑스퍼트 최첨단 상용 IEC 61499 개발 시스템으로 개방형 자동화 소프트웨어의 가치에 대한 슈나이더 일렉트릭의 비전과 헌신이 결합돼 범용 자동화를 위한 의미 있는 진전을 제공한다”고 말했다.
개방형 자동화 소프트웨어와 산업 제어 애플리케이션의 이식성(portability) 을 촉진하기 위해 여러 가지 주요 산업 이니셔티브가 진행되고 있다. 프로세스 자동화 시스템을 위해 고도로 표준화된 참조 아키텍처를 정의하는 개방형 공정 자동화 포럼 (The Open Group Open Process Automation Forum, 이하 OPA)는 그 중 하나다. 엑손모빌(ExxonMobil)은 개방형 공정 자동화 포럼에 초기 추진력을 제공하고, 기술에 지속적으로 투자하고 있다. 특히 엑손모빌은 자체 연구실과 테스트베드에서 개방형 자동화를 연구하고 있다.










![[#HM26] 협동로봇의 진화, ‘보조’ 넘어 ‘산업용 핵심’으로 [#HM26] 협동로봇의 진화, ‘보조’ 넘어 ‘산업용 핵심’으로](https://icnweb.kr/wp-content/uploads/2026/05/HM26_fanuc_cobot-900web.png)



















![[그래프] 국회의원 선거 결과 정당별 의석수 (19대-22대) 대한민국 국회의원 선거 결과(정당별 의석 수)](https://icnweb.kr/wp-content/uploads/2025/04/main-image-vote-flo-web-2-324x160.jpg)







